MediaNav 1.0.13 Camera is beschadigd of niet aangesloten

Voor alles op gebied van elektra en elektronica, van lampjes tot zekeringen
Plaats reactie
RoytjeP
forum starter
Berichten: 109
Lid geworden op: 08 dec 2017 16:31
Contacteer:

MediaNav 1.0.13 Camera is beschadigd of niet aangesloten

Bericht door RoytjeP »

Hi All,

Heb sinds korte tijd een nieuwe MediaNav geplaatst. Geswapped voor een ouder model dus. Had eerst een MediaNav type LAN5210WR1 (HW Ver: 1.6.1 - SW Ver: 2.0.9). Met MediaNav versie 4.0.6.

Op die oude versie had ik via Menavrus de achteruit rij camera geactiveerd. Dit was een "Ali type" 12v camera. Alles werkte prima.
Alles snel aan, maar ook alles snel uit, zonder zwart scherm of foutmelding (weet niet meer of ik zelf specifiek settings had aangepast naar bijv. 500ms of dat Menavrus dit had gedaan).

Afijn, op deze nieuwe MediaNav type LAN5810WR0 (HW Ver: 40.0.00 - SW Ver: 1.0.13.1) heb ik dus bij inschakelen naar achteruit, gaat Camera gewoon snel aan en werkt prima. Echter bij uit de versnelling halen gaat deze nu een melding geven. "Camera is beschadigd of niet aangesloten".
Dit komt omdat nu met deze nieuwere versie van de MediaNav hij eigenlijk de camera 5 seconden langer aan wilt laten staan. Ik zie dit zelfde gedrag ook terug bijv. in onze Megane GT (alles origineel af fabriek). Dus uit de versnelling en rijden, wanneer je naar voren rijdt zie je nog 4-5 seconden het beeld aan staan.

Echter omdat je dus de power-cut van je achteruit rij licht, gaat de camera uit en ziet de MediaNav geen beeld. Al zou het beeld zwart blijven, had ik dit ook niet erg gevonden. Ik wil gewoon weg geen “Foutmelding”.
IMG_20201018_155214.jpg
IMG_20201018_155214.jpg (2.06 MiB) 12231 keer bekeken
Nu heb ik de laatste paar dagen wat uit zitten zoeken maar ben er nog niet uit. Volgens mij zijn er de volgende opties. In volgorde welke het minste werk zou opleveren

Optie 1 Stelling
Via DDT4All of CLIP aanpassingen doen dat hij niet 5 seconden langer de camera open houd. Aanpassingen naar de 500ms

Optie 2 Stelling
Plaatsen van een Relais / Condensator die de stroom langer op de 12v camera houd. Groot genoeg zodat hij 5 seconden kan overbruggen. Dit gebruik pinnen 9 en 21? Snap ik niet helemaal, want de Camera krijgt al geen stroom meer. Of moet de Camera ook anders aangesloten worden en niet op het achteruit rij licht.

Optie 3 Stelling
Plaatsen van 6v Camera via de originele pinnen op de MediaNav. PIN 9 en 21. Dit zodat de MediaNav “zelf” de power beheert. Neem aan dat hij dan de 5 seconden deze er zelf “stroom op zet”

Optie 1 Uitwerking
Kunnen we inderdaad de timing settings aanpassen?
Kan op dit type MediaNav inderdaad deze tijd aangepast worden? En is daarmee ook daadwerkelijk dan de foutcode weg? Heb zelf geen ervaring of weet van DDT4All, heb dus ook nog niet zo’n dongle gekocht. Maar je kunt op je PC wel de databases bekijken.

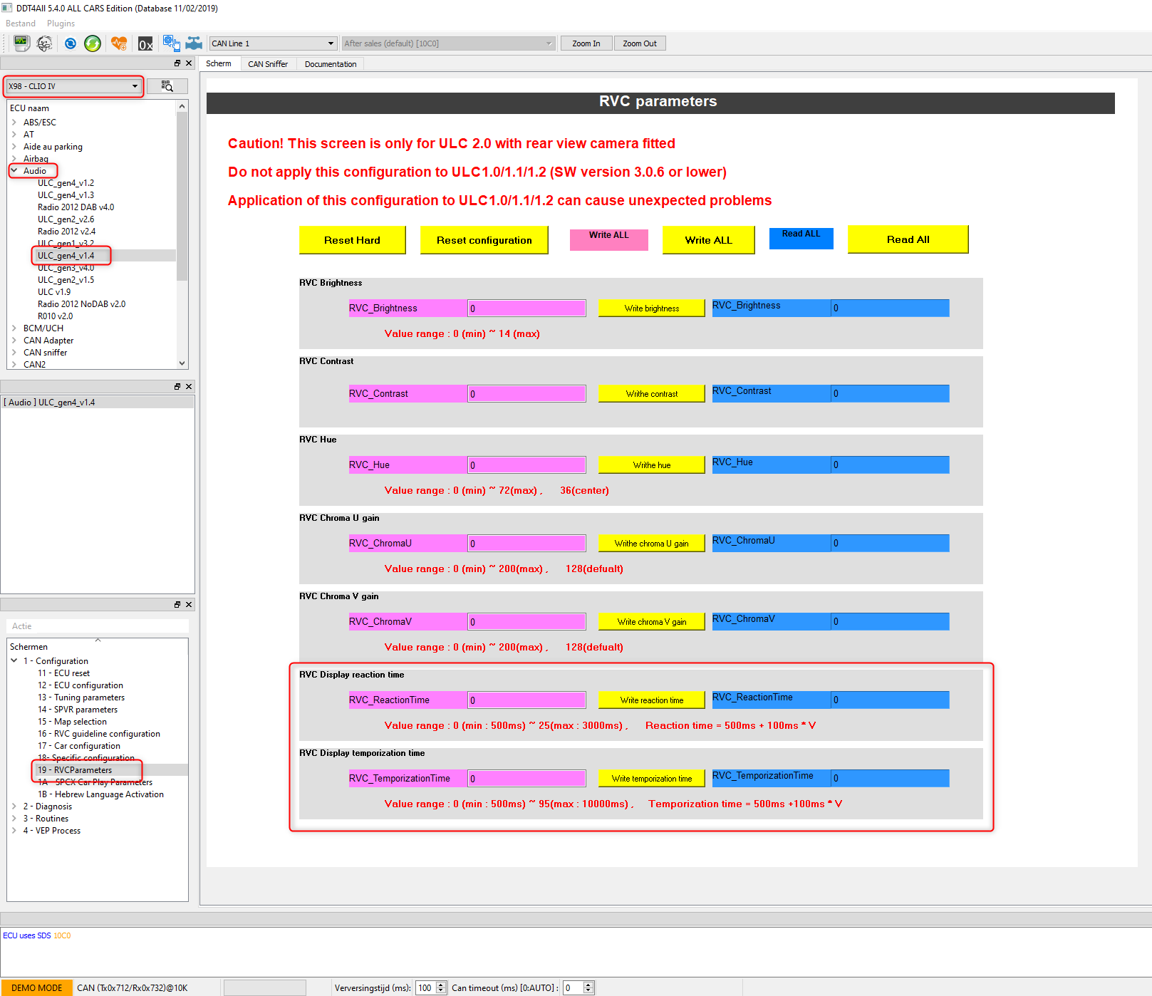
Wanneer ik DDT4All open en naar de Clio IV > Audio > ga zie ik daar veel verschillende type ULC_gen* staan. Hoe weet ik welke versie ik heb? Daarnaast staat er in grote rode letters opgepast alleen bij ULC 2.0. Moet ik dit lezen als “toepassen op ULC Gen 2.0 én hoger?” Dus alleen niet toepassen op alles onder ULC versie 2.0.

Hier staat in ieder geval twee waardes:
RVC Display reaction time – Camera inschakeling bij in achteruit REV zetten?
RVC Display temporization time – Camera aanhouden na uit achteruit REV halen?

Kan je met de knop Read ALL (Blauw) de huidige waardes uitlezen? Beiden aanpassen naar 500ms en dan via de specifieke gele knopjes zelf “Write reaction time” en “Write temporization time” alleen deze twee settings terug wegschrijven?
DDT4All instellingen.png
DDT4All instellingen.png (118.22 KiB) 12232 keer bekeken
Hier vind ik een forum post, waar het “lijkt” te kunnen:
https://www.daciaklub.pl/forum/viewtopi ... a193dd4c27

Deze heeft het over een MediaNav Linux, welke mijne ook is.

Two things after changing MNE to newer (Linux)

- The first, a small patent, may be useful to someone with MNE Linux ... - after connecting a non-original camera - of course there is a problem of displaying it delay after locking reverse gear. So std. a temporary message about its damage .
With DD4ALL - I changed the time to 500ms and then to 0ms ... MNE only reacted to 0ms ... and everything worked great - no messages. Until its shutdown, after starting MNE, it returned to std again. the settings and the delay message. Maybe I should click on DD4ALL in addition to send ... to save but I was afraid not to block ME.
The whole thing was permanently started with the combination: DD4ALL changed the delay parameter to 0, then without turning off MNE - starting with MICOM codes and executing "Hard Reset" .... after this operation, everything remained for good.

Hier ook nog iets getranslate:
https://translate.googleusercontent.com ... -update-57

Erg veel info over DD4All settings. Met deze opmerking daarin. Maar hoe kom je aan de "ulc_gen4_*" subversie?

ulc_gen4 = new functions for the MNE2 (Linux)


Optie 2 Uitwerking
Bijgaand een filmpje met de plaatsing en werking van het “relais” zoals ik het zo lees en hoor, is dit ook al op een camera met 6v. Dus schijnbaar moet je ook bij de originele 6v camera iets plaatsen?
http://www.mondoduster.it/2016/01/video ... n-rele-6v/

Dit is het type Relais:


Hier een andere Forum post, welke ook deze “originele pinnen 9 en 21 gebruikt.
Maar volgens mij wél met een 12V camera?
http://www.mondoduster.it/phpBB3/viewto ... f=4&t=1709

Bijgaand nog een forum past waar ze het juist hebben dat een MN3 (Linux) juist alleen een zwart-scherm geeft en geen foutcode. Bij mij dus helaas niet. Met een zwart-scherm zou ik vrede hebben.
https://www.dacianer.de/threads/kamera- ... -ii.38470/

Maar hier hebben ze het ook over een relais / condensator.

Biigaand nog een engelse forum post.
https://www.renaultforums.co.uk/threads ... ra.596279/


Optie 3 Uitwerking
Geheel afstappen van de 12V Camera. We behouden onze plastic “houder” die in de kenteken verlichting ingebouwd is. We schroeven hier de vierkante camera uit. Plaatsen een 6v Camera welke specifiek op 5-6V werkt. Zoals deze.
https://s.click.aliexpress.com/e/cVplyl8y

of deze met uitschakelbare parkeerlijnen:
https://www.aliexpress.com/i/4000227453937.html

We trekken nieuw stroomdraad naar de MediaNav welke we aansluiten op PIN 9 en PIN 21. PIN 3 laten we as-is op de achteruitrij lamp (12V). Op deze manier zou de MediaNav alles af moeten handelen incl. de 5 seconden extra beeld?

Of we herstellen de kentekenverlichting geheel en plaatsen deze 6v Camera, tussen de twee kentekenverlichtingen in. Meer boorwerk. Zelfde nieuwe bekabeling richting PIN 9 en PIN 21.
https://s.click.aliexpress.com/e/ekTnWNo8


Optie 2 – 3 Opmerking

Er is ook een originele add-on specifiek voor Dacia modellen zoals ik zo zie
https://www.dropbox.com/s/vu4l1975glunt ... x.pdf?dl=0

Dit lijk op een Condensator / Relais. Is deze dan dus altijd nodig? Om de 5secs te overbruggen.
Of is deze alleen nodig op oudere MediaNavs, en niet op nieuwere MediaNavs?

Heeft artikelnr: 8201674987
Lijkt op een kleine batterij o.i.d.
49f770ds-960.jpg
49f770ds-960.jpg (113.11 KiB) 12232 keer bekeken
Lange lange post, met veel sublinks. Maar ik weet gewoon even niet hoe ik dit kan oplossen. Ik hoop via de software, zoals ik ook had met mijn "oude" MediaNav.
Bumpers e.d. van de RS afhalen is érg veel werk en bedrading / electro technisch ben ik ook niet heel goed :)
Karlok
forum starter
Berichten: 88
Lid geworden op: 11 okt 2019 22:25
Locatie: Utrecht
Contacteer:

Re: MediaNav 1.0.13 Camera is beschadigd of niet aangesloten

Bericht door Karlok »

Hoi,

Heb onlangs ook mijn MediaNav 9.1.3 geüpdate naar een nieuwe met versie 1.0.13.x

Via DDT4ALL had ik op mijn vorige MediaNav al aangepast om de melding zo kort mogelijk in beeld te hebben, heb het nooit weggekregen.
Ik moet morgen even kijken, maar volgens mij is de melding met de nieuwe MediaNav niet meer aanwezig.

Mijn vorige MediaNav had ULC 3.1 en de nieuwe ULC 4.0
De Micom Manager kan je vertellen welk ULC er draait.
Clio Estate IV ph2 0.9 TCe Limited Edition
RoytjeP
forum starter
Berichten: 109
Lid geworden op: 08 dec 2017 16:31
Contacteer:

Re: MediaNav 1.0.13 Camera is beschadigd of niet aangesloten

Bericht door RoytjeP »

Vandaag eens aan de slag gegaan met DDT4All en een OBD2 Wifi Connector. Daar ik er 0 ervaring mee heb weet ik niet of ik het goed heb gedaan.
Maar helaas niet gelukt. Je kunt 0 aanpassen aan de 4.x generatie. Het lijkt of mijn CANBUS dit apparaat niet ziet omdat mijn auto "oud" is en niet met deze MediaNav versie geleverd is (ofzo?).

De betreffende OBD2 Tool
IMG_20201107_150716.jpg
IMG_20201107_150716.jpg (2.18 MiB) 12143 keer bekeken
Waardes uitlezen
Waardes uitlezen.png
Waardes uitlezen.png (90.78 KiB) 12143 keer bekeken
Waardes schrijven
Waardes schrijven.PNG
Waardes schrijven.PNG (175.35 KiB) 12143 keer bekeken
0 resultaat. Wanneer je opnieuw verbind, staan ze ook weer op NO DATA

Als ik wat meer "algemenere" settings opvraag, dan krijg ik ook 0 resultaat.
Ik kan je vertellen dat mijn MediaNav niet op Arabisch staat :naughty:


Dus denk dat we verder moeten met mogelijke optie 2. Dat zal een 6V Camera plaatsen zijn.
Ga alle 2 de opties maar aanschaffen en ter plekke beslissen welke ik ga inbouwen.
Bijlagen
Geen waardes.png
Geen waardes.png (90.95 KiB) 12143 keer bekeken
Karlok
forum starter
Berichten: 88
Lid geworden op: 11 okt 2019 22:25
Locatie: Utrecht
Contacteer:

Re: MediaNav 1.0.13 Camera is beschadigd of niet aangesloten

Bericht door Karlok »

Om in de audio ECU te komen moet je wel wat draadjes doorverbinden. Enkel de OBD2 tool in de auto steken is niet genoeg.
Clio Estate IV ph2 0.9 TCe Limited Edition
RoytjeP
forum starter
Berichten: 109
Lid geworden op: 08 dec 2017 16:31
Contacteer:

Re: MediaNav 1.0.13 Camera is beschadigd of niet aangesloten

Bericht door RoytjeP »

Hm. Ziet er ingewikkeld uit. Snap er niets van in ieder geval.
https://andyrobus.wordpress.com/2020/04 ... g-ddt4all/

Is er niet een kant-en-klare "media ODB2" te koop? Waar het al intern doorgewired is zoals zou moeten?
Ik ga me hier niet aan wagen. Dan ga ik liever direct voor de andere camera optie.
Ook al is het een hel om een achterbumper te demonteren op de RS.

Och och, had ik maar een RS met af fabriek camera gekocht :loser:
RoytjeP
forum starter
Berichten: 109
Lid geworden op: 08 dec 2017 16:31
Contacteer:

Re: MediaNav 1.0.13 Camera is beschadigd of niet aangesloten

Bericht door RoytjeP »

Vandaag eens in alle rust het OBD2 topic doorgelezen. Jaja, alle 45 pagina's. Dus het duurde even :) Het is me in ieder geval een stuk duidelijker.
Er wordt echter alleen gesproken over R-Link op de Media CANBUS, nergens MediaNav. Maar ga er maar vanuit dat deze dan op dezelfde zit.

Ik ga toch maar zo'n split kabel bestellen om te proberen om in de Media CANBUS te komen en deze betreffende waardes te proberen.

Heb in ieder geval een werkende OBD2 dongle.
Kan wat zaken uitlezen op de "CAN1".
Waardes veranderen ook netjes mee.

Rempedaal niet in gedrukt.
Uitlezen.png
Uitlezen.png (99.79 KiB) 12114 keer bekeken
Rempedaal wel ingedrukt.
Uitlezen2.png
Uitlezen2.png (96.6 KiB) 12114 keer bekeken
Gebruikersavatar
mox
Beheerteam
Berichten: 2139
Lid geworden op: 13 apr 2009 01:09
Locatie: Utrecht
Contacteer:

Re: MediaNav 1.0.13 Camera is beschadigd of niet aangesloten

Bericht door mox »

Ik weet vrijwel zeker dat er in Clio's met Medianav geen multimedia CANbus zit. Die is specifiek voor R-Link. Daarom zit er in auto's met R-link ook een BIC, het witte computertje dat verstopt zit achter het R-link scherm. De BIC zorgt voor vertaling van het dataverkeer tussen de "gewone" en de "multimedia" CANbus.

Complimenten voor je leeswerk! :worshippy:
2000 ph1 RT 1.4 16V Gris Xerus
2003 ph2 Initiale 1.6 16V Gris Hologramme
2017 ph2 Initiale TCe 120 Gris Givré
RoytjeP
forum starter
Berichten: 109
Lid geworden op: 08 dec 2017 16:31
Contacteer:

Re: MediaNav 1.0.13 Camera is beschadigd of niet aangesloten

Bericht door RoytjeP »

He Mox. Oke. Betekent dit dat die ULC_gen4_v1.x screenshots uit mijn eerste post niet gaan werken? Ook niet met de aanpaste kabel?
Die gaan dus niet gevonden worden begrijp ik.
Gebruikersavatar
mox
Beheerteam
Berichten: 2139
Lid geworden op: 13 apr 2009 01:09
Locatie: Utrecht
Contacteer:

Re: MediaNav 1.0.13 Camera is beschadigd of niet aangesloten

Bericht door mox »

Ik weet het niet.. Ben je die menu's tegengekomen tijdens het offline bladeren in DDT4ALL? De library bevat parameters van tig verschillende auto's en uitvoeringen maar dat wil uiteraard niet zeggen dat die parameters van toepassing zijn op jouw auto. Door DDT4ALL zélf te laten scannen naar aanwezige ECU's krijg je het beste beeld van de (on)mogelijkheden.

Ik ben benieuwd of zo'n scan iets oplevert als je in een Medianav-auto met DDT4ALL aan de multimedia bus hangt. Als ik die bij mij scan krijg ik echt uitsluitend R-link gerelateerde zaken te zien. Aanpassingen aan Medianav moeten volgens mij allemaal met de hand via dat Micom menu gebeuren.
2000 ph1 RT 1.4 16V Gris Xerus
2003 ph2 Initiale 1.6 16V Gris Hologramme
2017 ph2 Initiale TCe 120 Gris Givré
Karlok
forum starter
Berichten: 88
Lid geworden op: 11 okt 2019 22:25
Locatie: Utrecht
Contacteer:

Re: MediaNav 1.0.13 Camera is beschadigd of niet aangesloten

Bericht door Karlok »

Heb ook de medianav, en heb rear camera parameters aangepast in de multimedia canbus. Had een paar losse draadjes gebruikt voor het doorlussen.
Clio Estate IV ph2 0.9 TCe Limited Edition
roelofensing
beginner
Berichten: 3
Lid geworden op: 03 aug 2020 13:25
Contacteer:

Re: MediaNav 1.0.13 Camera is beschadigd of niet aangesloten

Bericht door roelofensing »

Camera op constante stroomdraad zetten bijvoorbeeld vanaf aansteker (gezekerd via 17) . En alleen trigger vanaf achteruitrijlicht gebruiken. Camera blijft nu een paar seconden aan nadat de versnelling uit de achteruit wordt gehaald en waarschuwing verdwijnt. Stroom op aansteker/camera schakelt vanzelf uit cq. Is beter dan direct van accu.
roelofensing
beginner
Berichten: 3
Lid geworden op: 03 aug 2020 13:25
Contacteer:

Re: MediaNav 1.0.13 Camera is beschadigd of niet aangesloten

Bericht door roelofensing »

Alles gewoon geactiveerd via micom heel simpel direct op touchscreen in auto zonder laptop .
RoytjeP
forum starter
Berichten: 109
Lid geworden op: 08 dec 2017 16:31
Contacteer:

Re: MediaNav 1.0.13 Camera is beschadigd of niet aangesloten

Bericht door RoytjeP »

He @Karlok , had je foto gezien inderdaad in het grote OBD topic. Met allemaal losse draadjes. Maar je zegt dat je hiermee toch net niet die paar seconden overbrugging hebt kunnen aanpassen? Dus de waardes zijn al op zijn laagst, maar toch zie je nog de foutcode voorbij komen?

@roelofensing de camera geeft prima beeld, geschakeld op het achteruitrijlicht en is ook geactiveerd via Micom.
Het probleem is echter dat hij na in versnelling gooien hij nog 5 sec beeld wilt geven, maar dit niet kan omdat de stroom dan al onderbroken is.
Gebruikersavatar
mox
Beheerteam
Berichten: 2139
Lid geworden op: 13 apr 2009 01:09
Locatie: Utrecht
Contacteer:

Re: MediaNav 1.0.13 Camera is beschadigd of niet aangesloten

Bericht door mox »

Karlok schreef: 08 nov 2020 17:35 Heb ook de medianav, en heb rear camera parameters aangepast in de multimedia canbus.
Ok, dus Medianav heeft toch een multimedia canbus. I stand corrected :DD
Zit er ook een BIC in? Die lijkt me alleen aanwezig te zijn als er (sensor)data met de rest van de auto moet worden uitgewisseld, bijvoorbeeld voor die eco-rapportage die in R-link zit. R-link praat ook met de climate control, want o.a. de ingestelde temperatuur en de stand van de aanjager worden op het scherm weergegeven.
2000 ph1 RT 1.4 16V Gris Xerus
2003 ph2 Initiale 1.6 16V Gris Hologramme
2017 ph2 Initiale TCe 120 Gris Givré
roelofensing
beginner
Berichten: 3
Lid geworden op: 03 aug 2020 13:25
Contacteer:

Re: MediaNav 1.0.13 Camera is beschadigd of niet aangesloten

Bericht door roelofensing »

@roytjep de fout boodschap komt inderdaad doordat de stroom al onderbroken tegelijkertijd met de trigger dus de stroomtoevoer constant maken en alleen de trigger onderbreken voorkomt deze foutboodschap. Nadat de trigger is onderbroken blijft het beeld nog even aan.
Karlok
forum starter
Berichten: 88
Lid geworden op: 11 okt 2019 22:25
Locatie: Utrecht
Contacteer:

Re: MediaNav 1.0.13 Camera is beschadigd of niet aangesloten

Bericht door Karlok »

RoytjeP schreef: 08 nov 2020 21:58 He @Karlok , had je foto gezien inderdaad in het grote OBD topic. Met allemaal losse draadjes. Maar je zegt dat je hiermee toch net niet die paar seconden overbrugging hebt kunnen aanpassen? Dus de waardes zijn al op zijn laagst, maar toch zie je nog de foutcode voorbij komen?
Met de nieuwe medianav is de melding niet meer zichtbaar, met de vorige (9.1.3) nog wel , de minimale 500ms
Clio Estate IV ph2 0.9 TCe Limited Edition
RoytjeP
forum starter
Berichten: 109
Lid geworden op: 08 dec 2017 16:31
Contacteer:

Re: MediaNav 1.0.13 Camera is beschadigd of niet aangesloten

Bericht door RoytjeP »

Hi All,

Ten eerste, succes!

Vandaag de kabel binnen gekregen. Aan de slag gegaan met de pinnetjes te labelen hoe ze nu zaten en daarna per setje los getrokken en weer vastgeklikt.

De kabel
Het kabeltje.jpg
Het kabeltje.jpg (2.29 MiB) 12044 keer bekeken
Per kabeltje gelabeld en geswapped
Kabel gelabelt en aangepast.jpg
Kabel gelabelt en aangepast.jpg (2.37 MiB) 12044 keer bekeken
Aangepast volgens dit schema
PIN Layout.PNG
PIN Layout.PNG (359.49 KiB) 12044 keer bekeken
Kabel en OBD2
Kabel en OB.jpg
Kabel en OB.jpg (2.53 MiB) 12044 keer bekeken
Uitlezen met DDT4All. Hij vond een zelf een ULC_gen4_v1.4. Wel rood, maar toch de MediaNav. Kabeltje werkt dus.
Gegaan naar 1 - Configuration > 19 - RVC Parameters . Waardes werden juist uitgelezen, top.
CANBUS-MediaNav-Origineel.png
CANBUS-MediaNav-Origineel.png (89.91 KiB) 12044 keer bekeken
Waardes beide aangepast naar 0. De RVC Display reaction time stond al op 0 (dus 500ms).
De temporization time aangepast van 45 naar 0 (wat zich vertaald naar ook 500ms).
Gedrukt op Write reaction time en Write temporization time.
CANBUS-MediaNav-Aangepast.png
CANBUS-MediaNav-Aangepast.png (89.73 KiB) 12044 keer bekeken
Hard reset bovenin. MediaNav ging rebooten. In achteruit gezet, camera popt snel op zoals normaal.
Terug in de versnelling, instant terug naar MediaNav scherm, geen foutcode!

Ik ben een happy man. Geen klere bumper eraf en camera's swappen. Lekker houden zo!
Dank allen voor de tips in de juiste richting!

@Karlok als je nog interesse hebt in de Sharkfin (met 2 aders) stuur ik hem gratis naar je op! Dank voor de tips en tricks. Die heb je wel verdient.
Stuur me maar een PB met je gegevens.
Karlok
forum starter
Berichten: 88
Lid geworden op: 11 okt 2019 22:25
Locatie: Utrecht
Contacteer:

Re: MediaNav 1.0.13 Camera is beschadigd of niet aangesloten

Bericht door Karlok »

Fijn dat het gelukt is.
Clio Estate IV ph2 0.9 TCe Limited Edition
cramba89
beginner
Berichten: 1
Lid geworden op: 10 feb 2023 10:31
Contacteer:

Re: MediaNav 1.0.13 Camera is beschadigd of niet aangesloten

Bericht door cramba89 »

Goedemorgen,
Even dit topic weer aanwakkeren in de hoop dat iemand me kan helpen.
Ik heb namelijk SOMS dezelfde foutmelding op de Clio: "Camera is beschadigd of niet aangesloten".
Ik vermoed een slecht contact ergens aangezien het soms werkt, soms niet.
Helaas ken ik niets van autos maar ik vond dit forum en deze topic met dezelfde foutmelding.
Waar begin ik best te zoeken, aan de camera zelf? Of achter het scherm? Welke kabels dien ik te checken? Hoe open ik het het paneel voorin?
Ik hoor het graag van mensen die er, in tegenstelling to mezelf, wel iets van kennen.
Alvast bedankt
Plaats reactie
  • Vergelijkbare Onderwerpen
    Reacties
    Weergaves
    Laatste bericht

Terug naar “Clio 4 Elektronica (vraag & antwoord)”